迎接来到大陆机电官网!
30年专一管控一体化管控一体化与工业互联网仪表标识解析服务商

首页解决规划

计量用具公共服务平台——计量用具在线送检

2017年05月31日13:48评论:0

计量用具公共服务平台——计量用具在线送检

计量用具公共服务平台以国度有关查核规范为尺度,结合省市县各级计量检定机构、授权机构和有关企事业单元的现实业务流程,通过接口内表网隔离,既对检定校准业务进行了全流程跟踪,又保障了检定数据、证书的安全性。

注:平台在线送检职能要求本地检定机构内部业务系统接入平台,或者检定机构开了然检定云服务平台,在线送检职能能力生效。

在线送检流程演示

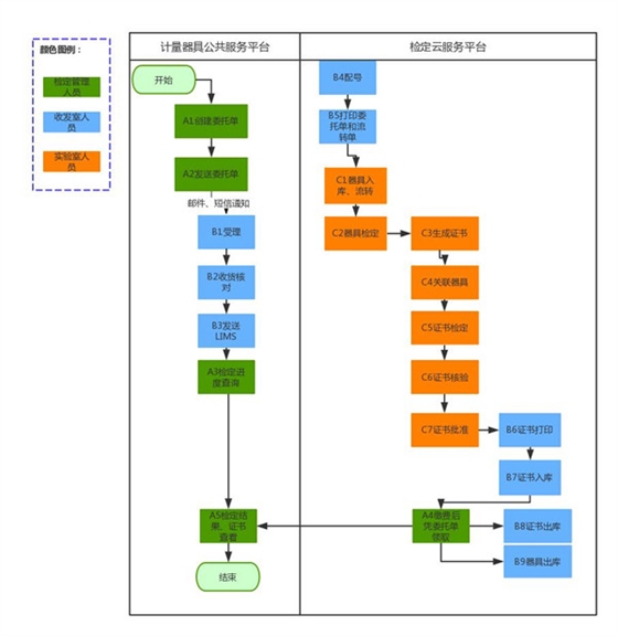
计量用具公共服务平台

A1:创建委托单。计量用具使用单元选择要送检的用具、送检单元、打算送检功夫和要求检出功夫,创建委托单。

A2:发送委托单。计量用具使用单元创建的委托单,正式发送到检定机构。

B1:受理委托单。检定机构看到使用单元发送过来的委托单,

B2:收货查对。检定机构收发人员,凭据委托单上的用具信息查对使用单元送来的用具,确保实物跟电子委托单一致,且没有任何败坏,切合检定前提。

B3:发送LIMS。检定云服务平台,简称LIMS,重要是对尝试室检定、证书造作和审核过程的治理。收发人员查对实现后,将委托单信息从计量用具公共服务平台发送到检定云服务平台。

B4:配号。赋予每个用具唯一的登记号,依照规定赋予流转单号。流转单号规定如下:系统将统一岗位的用具归入一张流转单内,若统一岗位的器拥有加急,有未加急的,则加急归入一张流转单,未加急归入一张流转单。在此基础上,若统一张流转单上的用具数量超过8个,则自动拆成二张流转单,即每张流转单上最多8个用具。若该用具为初次铺排打算,系统自动凭据器具名称在用具库中查找,若匹配成功,则默认一个校检部门与校检岗位,配号时可批改。若非初次铺排,则以上次铺排时选择的部门与岗位为准。

B5:打印委托单和流转单。打印的委托单,直接给客户。打印的流转单,跟用具一路送到对应的尝试室。

上一篇:基于物联网的强检计量用具治理信息化服务平台

下一篇:区域智慧能源综合解决规划

有关资讯

大陆机电中水回用再传喜讯大陆机电新一期的客户培训起头啦!大陆机电:又来活啦!大陆机电:互联网+为智能微电网带来新机缘

电话征询 产品中心 返回头部 网站地图
【网站地图】